Also wegen dir entwickle ich mich noch zum Grafikspezialisten… (es wird immer schwieriger, aus deinen Grafiken auszuschneiden, zu markieren, Größe verändern, rendern und wieder hochzuladen).
Ey, isch bin Audio, weisstu! 
Also… Glaskugel an. 
-
Ich nehme mal an, dass du zumindest teilweise meinem Rat gefolgt bist, den Devices in der Windows Sound-Systemsteuerung eigene Namen / Bezeichnungen zu geben. Kommt mir jedenfalls so vor.
-
Weitere Annahme: Du findest die Vocaster-Loopbacks nicht mehr.
Ich bin jetzt wie folgt vorgegangen: Erst mal nach Focusrite suchen. So viele wirst du ja nicht angeschlossen haben. 
Ei, was haben wir denn da?
Ganz ohne Brille, obwohl ich so langsam mal eine bräuchte. 
Dröseln wir das auseinander.
-
Dein Device wird von Windows als 3- Focusrite USB Audio erkannt.
-
Das mit der 3- vergessen wir mal, das ist so was mit Windows (ich vermute, das ist der dritte Versuch oder Port, das Vocaster an deinen PC anzuschließen). Windows hat nun mal ein piieep-Gedächtnis in Sachen USB. Das kann man zwar wieder geradebiegen, ist hier aber nicht so wichtig, weil es rein ästhetische Auswirkungen hat.
Bei einem mAirList-Kunden brach die Verzweiflung aus, weil seine vier USB-Anschlüsse im Pult plötzlich von 19 bis 22 nummeriert waren. So was passiert, wenn Windows auf nicht eindeutig identifizierbare Hardware trifft.
Jedes Billigpult mit USB, aber auch die schlechteren USB-Mikrofone heißen in der Liste einfach nur USB Audio Codec, und wenn du Pech hast, tummeln sich derer dann gleich mehrere in der Auswahl.
Fröhliches Suchen!
Testweise habe ich mein USB-Mikrofon, das ich mir mal zu Testzwecken angeschafft habe, angeschlossen, und ohne Umbenennung sieht das so aus:
Soll heißen: Wie der Hersteller sein Device selber brandet (in Klammern hinter dem individuellen Namen), liegt in seinem Ermessen.
Ob mein NT-USB Mini analog zu Focusrite vielleicht auch Vocaster Two hätte heißen sollen, das liegt nicht an uns.
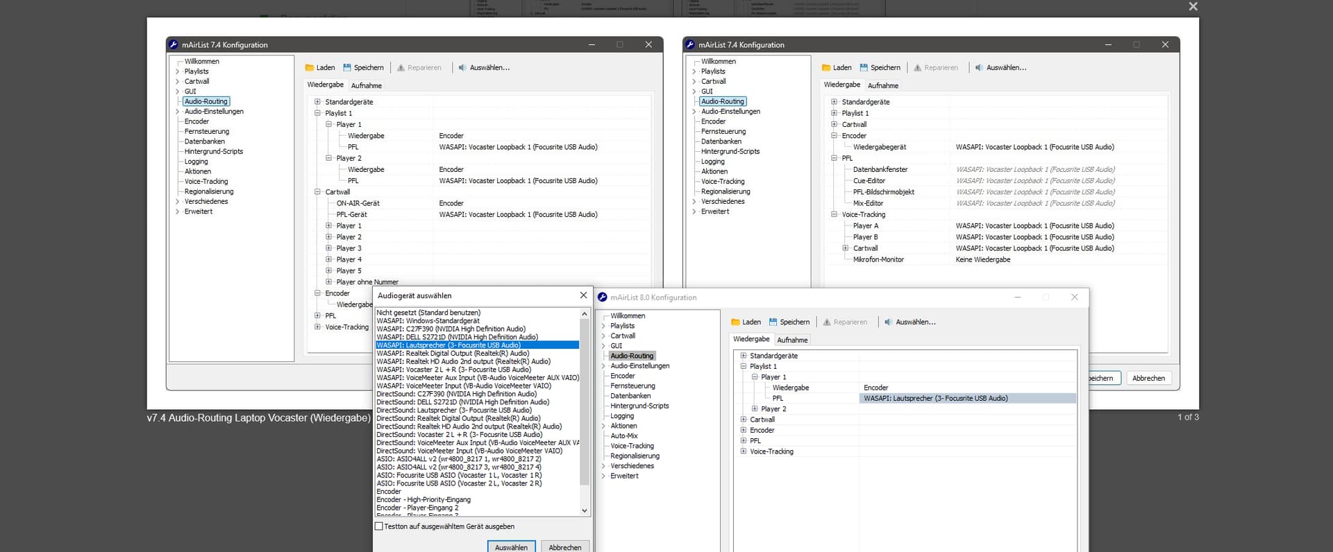
Zurück zu deinem Screenshot:
Meiner Glaskugel-Logik folgend, hast du immer noch beide Loops in der Auswahl.
-
Loopback 1 heißt bei dir jetzt wohl “Lautsprecher”.
Warum, weiß der Bäcker.
-
Loopback 2 ist bei dir offenbar “Vocaster 2 L + R”.
Das wäre zumindest für mich so halbwegs nachvollziehbar.
Könnte es sein, dass du über deine eigene Zuordnung der Kanäle auf eigene Namen gestolpert bist? Falls ja: “Lautsprecher” halte ich jetzt für nicht ganz so gelungen. 
Ich bin gespannt, ob ich mit meiner nächtlichen Rätselstunde richtig liege.
So langsam wird’s kostenpflichtig; ich nehme REWE-Gutscheine… 